1. dweckerle
  2. Commercial Templates
  3. Wednesday, 12 July 2023
  4.  Subscribe via email
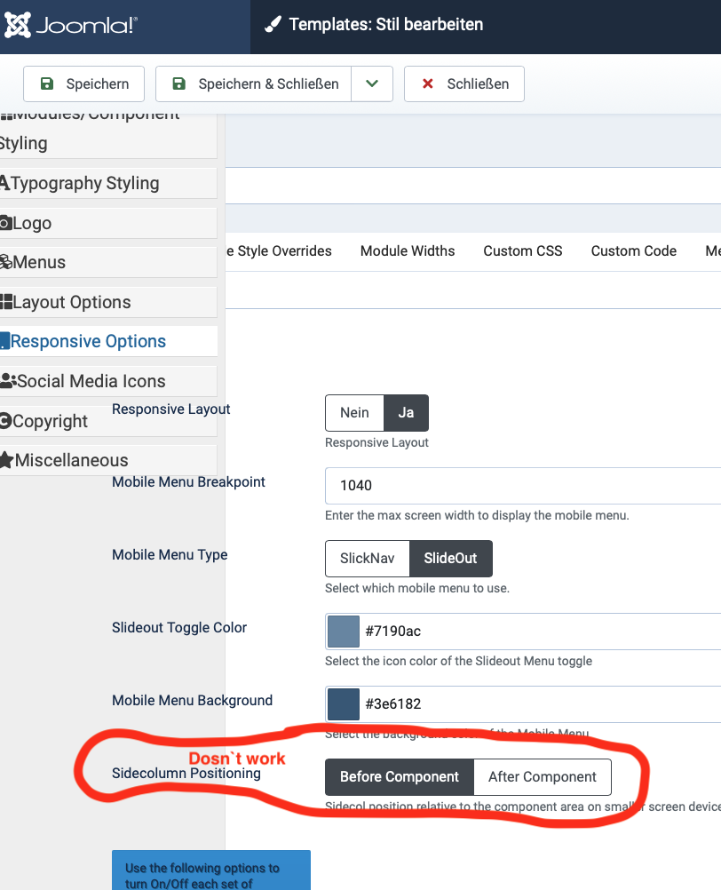
What is the problem with the module in mobile version?

Screenshot 2023-07-11 at 08.59.41 AM.png
Screenshot 2023-07-11 at 09.01.58 AM.png
Screenshot 2023-07-11 at 09.02.29 AM.png
Attachments (3)
Accepted Answer Pending Moderation
0
Votes
Undo
Hello

May I suggest sending temporary administration access to your Joomla installation to [email protected] and we will examine this issue further. For our reference please paste a link to this post in your email.

Ciaran
  1. more than a month ago
  2. Commercial Templates
  3. # 1
Accepted Answer Pending Moderation
0
Votes
Undo
Yesterday I sent an email with access to the info. Thanks for the support
  1. more than a month ago
  2. Commercial Templates
  3. # 2
Accepted Answer Pending Moderation
  1. more than a month ago
  2. Commercial Templates
  3. # 3
Accepted Answer Pending Moderation
0
Votes
Undo
Thank you

We have just created a new update to the Maya template resolving the component / side column issues on mobile. This new update has been installed on your Joomla installation.

Ciaran
  1. more than a month ago
  2. Commercial Templates
  3. # 4
Accepted Answer Pending Moderation
0
Votes
Undo
Thank You for this update

Note: We have also a Problem to view this Modul:

Mitarbeiter Karussell

https://zahnarzt-dr-seibel.de/ueber-uns/team
Attachments (1)
  1. more than a month ago
  2. Commercial Templates
  3. # 5
  • Page :
  • 1


There are no replies made for this post yet.
Be one of the first to reply to this post!

Join Our Newsletter

* indicates required
We respect your privacy and do not tolerate spam and will never sell, rent, lease or give away your information (name, email, number, etc.) to any third party. Nor will we send you unsolicited email.
Joomla51 - Mullaghmore, Co. Sligo, Ireland
Joomla51.com is not affiliated with or endorsed by the Joomla! Project or Open Source Matters.
The Joomla! name and logo is used under a limited license granted by
Open Source Matters
the trademark holder in the United States and other countries.

We use cookies on our website. Some of them are essential for the operation of the site, while others help us to improve this site and the user experience (tracking cookies). You can decide for yourself whether you want to allow cookies or not. Please note that if you reject them, you may not be able to use all the functionalities of the site.

Ok